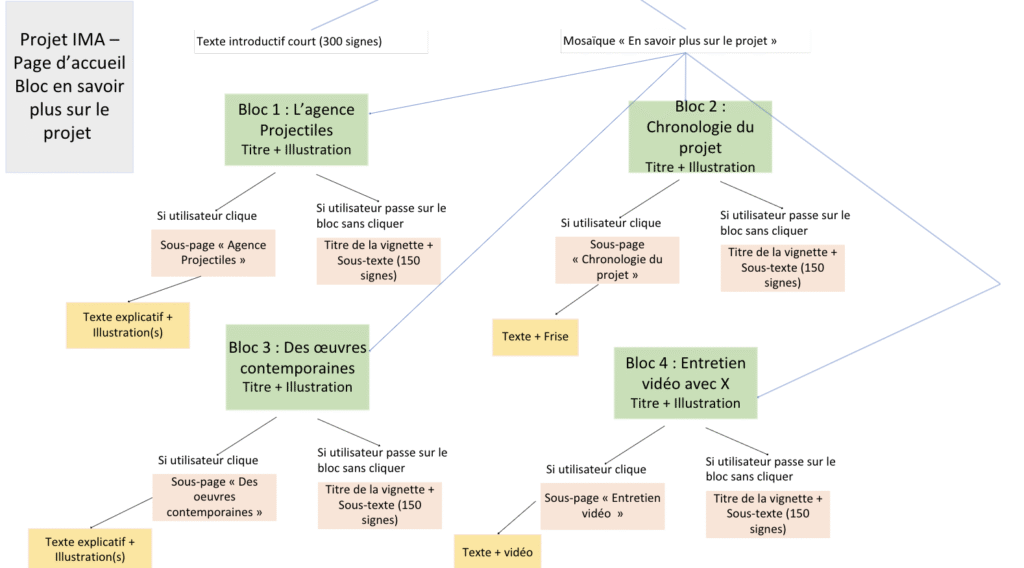
Nous avons constitué une arborescence pour notre site internet afin de segmenter les contenus et les hiérarchiser


Le site sera décomposé en deux blocs principaux : le bloc boutons en haut de la page et la partie « en savoir plus sur le projet » divisé en 4 blocs en mosaïques.
Nous avons ensuite créé un figma, pour rendre vivantes nos idées
